Popular x64 Tags
- server x64 download
- web server x64 download
- software x64 download
- log analysis x64 download
- raid x64 download
- analysis x64 download
- manage x64 download
- database driven x64 download
- file server x64 download
- cd rom x64 download
- mail server x64 download
- ftp server x64 download
- client server x64 download
- log x64 download
- virtualization x64 download
- network disk x64 download
- idisk x64 download
- windows 2008 ts gateway x64 download
- smtp server x64 download
- iscsi target x64 download
- history x64 download
- live reports x64 download
- disk mapping x64 download
- iscsi x64 download
- dscsi x64 download
- active directory management x64 download
- virtualized disk x64 download
- ipds printing x64 download
- pop3 server x64 download
- ipds x64 download
You are here: X-64-bit Download
\ Servers
\ Other Server Applications \ EMS DB Comparer 2011 for MySQL
EMS DB Comparer 2011 for MySQL 5.2.1 Build 59821
Sponsored links:
license: Trialware ($110.00)
downloads: 333
size: 46.50 MB
updated: 2025-10-27
tags: EMS DB Comparer for MySQL, download EMS DB Comparer for MySQL, EMS DB Comparer for MySQL free download, database comparer, compare database, database synchronization, compare, comparer, synchronize, synchronization
Buy Now
Add to Basket
EMS Software Development
EMS DB Comparer for MySQL, developed by EMS Software Development, is a robust and intuitive tool designed to streamline the process of database comparison and synchronization for MySQL databases. This powerful software is tailored to meet the needs of database administrators, developers, and IT professionals who require a reliable solution for managing database schema differences and ensuring data consistency across multiple MySQL instances.
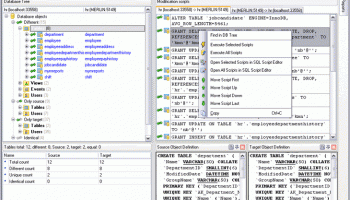
One of the standout features of EMS DB Comparer for MySQL is its comprehensive comparison capabilities. The software meticulously analyzes database structures, including tables, fields, indexes, triggers, and other objects, providing a detailed and accurate comparison report. This allows users to easily identify discrepancies and understand the differences between database versions or instances.
The user interface is designed with simplicity and efficiency in mind. The intuitive layout and clear navigation make it accessible for users of all skill levels, from novice to expert. The comparison results are presented in a clear and organized manner, with color-coded highlights that make it easy to spot differences at a glance. Additionally, the software offers a variety of customization options, allowing users to tailor the comparison process to their specific needs.
Synchronization is another key strength of EMS DB Comparer for MySQL. The software generates precise synchronization scripts that can be executed to update target databases, ensuring that all changes are accurately applied. This feature is particularly useful for maintaining consistency across development, testing, and production environments. Users can preview synchronization scripts before execution, providing an added layer of control and security.
Performance is a critical aspect of any database management tool, and EMS DB Comparer for MySQL excels in this area. The software is optimized for speed and efficiency, capable of handling large databases with ease. This ensures that comparison and synchronization tasks are completed quickly, minimizing downtime and disruption.
In addition to its core features, EMS DB Comparer for MySQL offers a range of advanced functionalities. These include support for command-line operations, enabling automation of comparison and synchronization tasks, and integration with version control systems, facilitating seamless collaboration among team members. The software also supports a wide range of MySQL versions, ensuring compatibility with various database environments.
Security is a top priority for EMS Software Development, and EMS DB Comparer for MySQL incorporates robust security measures to protect sensitive data. The software supports encrypted connections, ensuring that data is securely transmitted during comparison and synchronization processes.
In summary, EMS DB Comparer for MySQL is a comprehensive and reliable tool that simplifies the complex task of database comparison and synchronization. Its user-friendly interface, powerful features, and exceptional performance make it an invaluable asset for anyone working with MySQL databases. Whether you are a database administrator seeking to maintain consistency across environments or a developer looking to streamline your workflow, EMS DB Comparer for MySQL provides the tools you need to achieve your goals with confidence and efficiency.
One of the standout features of EMS DB Comparer for MySQL is its comprehensive comparison capabilities. The software meticulously analyzes database structures, including tables, fields, indexes, triggers, and other objects, providing a detailed and accurate comparison report. This allows users to easily identify discrepancies and understand the differences between database versions or instances.
The user interface is designed with simplicity and efficiency in mind. The intuitive layout and clear navigation make it accessible for users of all skill levels, from novice to expert. The comparison results are presented in a clear and organized manner, with color-coded highlights that make it easy to spot differences at a glance. Additionally, the software offers a variety of customization options, allowing users to tailor the comparison process to their specific needs.
Synchronization is another key strength of EMS DB Comparer for MySQL. The software generates precise synchronization scripts that can be executed to update target databases, ensuring that all changes are accurately applied. This feature is particularly useful for maintaining consistency across development, testing, and production environments. Users can preview synchronization scripts before execution, providing an added layer of control and security.
Performance is a critical aspect of any database management tool, and EMS DB Comparer for MySQL excels in this area. The software is optimized for speed and efficiency, capable of handling large databases with ease. This ensures that comparison and synchronization tasks are completed quickly, minimizing downtime and disruption.
In addition to its core features, EMS DB Comparer for MySQL offers a range of advanced functionalities. These include support for command-line operations, enabling automation of comparison and synchronization tasks, and integration with version control systems, facilitating seamless collaboration among team members. The software also supports a wide range of MySQL versions, ensuring compatibility with various database environments.
Security is a top priority for EMS Software Development, and EMS DB Comparer for MySQL incorporates robust security measures to protect sensitive data. The software supports encrypted connections, ensuring that data is securely transmitted during comparison and synchronization processes.
In summary, EMS DB Comparer for MySQL is a comprehensive and reliable tool that simplifies the complex task of database comparison and synchronization. Its user-friendly interface, powerful features, and exceptional performance make it an invaluable asset for anyone working with MySQL databases. Whether you are a database administrator seeking to maintain consistency across environments or a developer looking to streamline your workflow, EMS DB Comparer for MySQL provides the tools you need to achieve your goals with confidence and efficiency.
Homepage: EMS DB Comparer 2011 for MySQL
OS: Windows 11, Windows Server 2019, Windows Server 2016, Windows 10 32/64 bit, Windows Server 2012 R2, Windows Server 2012, Windows 2008 R2, Windows 2008 32/64 bit, Windows 2003, Windows 8 32/64 bit, Windows 7 32/64 bit, Windows Vista, Windows XP
Add Your Review or 64-bit Compatibility Report
Top Other Server Applications 64-bit downloads
Portable GeoServer 2.26.0
Portable GeoServer: Open-source server for sharing geospatial data easily.
Open Source
TwonkyMedia Manager 3.1.0.55
Share your media on compatible devices throughout your home
Trialware | $19.95
WCFStorm Lite 3.3.4
Provide you with a simple means of fully testing and evaluating the performance
Freeware
SPListX for SharePoint 8.6.9231
Effortlessly export SharePoint lists to various file formats with SPListX.
Trialware
Members area
Top 64-bit Downloads
-
ThreatSentry x64 4.0.25.0
x64 demo download -
NetXMS x64 2.0.6
x64 open source download -
TFTP Turbo 64-bit 4.4
x64 trialware download -
Plone x64 6.0.5
x64 open source download -
WampServer 64-bit 3.3.2
x64 open source download -
VueMinder Server x64 1.0.5
x64 freeware download -
callas pdfToolbox Server
x64 13.0.577
x64 trialware download -
Alt-N MDaemon Messaging
Server 24.0.1
x64 trialware download -
Toolsverse Data Explorer
64-bit 3.3-55160
x64 trialware download -
TOra x64 3.2.186
x64 open source download
Top Downloads
-
Portable GeoServer 2.26.0
open source download -
freeFTPd 1.0.13
freeware download -
PassAid 3.10
open source download -
Wing FTP Server For
Mac(i386) 8.0.9
shareware download -
PHPRunner 10.91 B42144
trialware download -
TwonkyMedia Manager 3.1.0.55
trialware download -
MONyog 8.6.0
trialware download -
WCFStorm Lite 3.3.4
freeware download -
Internet Survey 1.1.1
freeware download -
SPListX for SharePoint 8.6.9231
trialware download -
ThreatSentry x64 4.0.25.0
demo download -
SdfBrowser 7.0
freeware download -
Deniz SQL Processes
Viewer 1.0.0.0
freeware download -
OpenControl Modbus
Serial OPC Server 3.5
trialware download -
WampServer 64-bit 3.3.2
open source download












